Czkawka重复文件查找功能
重复文件 - 根据文件名,大小或哈希值来查找重复文件
空文件夹 - 在高级算法的帮助下找到空文件夹
大文件 - 在给定的位置找到所提供的最大的文件数量
空文件 - 寻找整个驱动器中的空文件
临时文件 - 查找临时文件
类似图片 - 找到不完全相同的图片(不同的分辨率,水印)。
相似的视频 - 寻找视觉上相似的视频
相同的音乐 - 搜索具有相同艺术家、专辑等的音乐。
无效的符号链接 - 显示指向不存在的文件/目录的符号链接
破损的文件 - 查找无效或损坏的文件
坏扩展名 - 列出内容与扩展名不匹配的文件
安装步骤
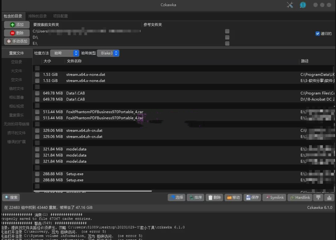
1.界面看着小气,但细看UI还是精美的,仿照mac系统窗口,功能简单直接而齐全,点击添加,可以将需要查找的文件夹加入任务重,我这里直接将每个盘根目录加上去了。软件功能有重复文件、空目录、大文件、空文件、临时文件、相似图片、相似视频、重复音乐等等查找功能。这里值得注意的是,任务文件夹越多,耗时越久。
2.检查方法是对于目标任务的一种模式选择,包括有【哈希值】【大小】【名称】【大小和名称】,都各有利弊,我们还是按哈希值默认选项就行,哈希类型也有好几种,不太懂的可以略过这个问题。
3.重复文件搜索:点左边栏的【重复文件】选项,然后点击左下角【搜索】按钮,等待一段时间执行,软件就会罗列所有的重复文件。大家按照自己认识的的文件校对删除,不要乱删哟。
4.大文件查找功能,操作方式与上面类似,选择后点搜索,我们就可以看到我们电脑里的所有大文件,如果确认是没有用处的文件,可以删除哟,注意要自己判别好!
5.临时文件搜索功能,操作方式类似,这种文件很多是可以删除的,全选后删除即可。
Czkawka特色
1、重复文件 - 根据文件夹的名称、大小或哈希查找重复项目2、空文件夹 - 依靠高级算法搜索空文件夹
3、大文件 - 搜索给出区域内较大的文件信息给予总数
4、空文件 - 在所有控制器中搜索空文件
5、临时文件夹 - 搜索临时文件夹
6、类似图象 - 搜索不同的图像(不同的分辨率,图像水印)
7、类似短视频 - 探索视觉上相似的短视频
8、反复歌曲 - 搜索具有相同艺术大师、音乐专辑等歌曲。
9、符号链接毫无意义 - 表示偏向于不可能的文档/目录的符号链接
10、破损的文档 - 搜索无效或损坏的文件
11、扩展不正确 - 列出具体内容与后缀名称不一致的文件



































